

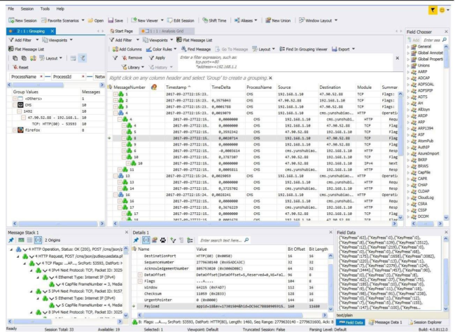
El MantisTek GK2 es un teclado mecánico RGB económico de China que cuesta alrededor de 1000 pesos mexicanos. En los últimos días, múltiples usuarios reportaron que el software de configuración del teclado mecánico MantisTek GK2 está enviando datos a un servidor de Alibaba. Incluso, uno de los afectados presentó un informe que incluye un análisis del tráfico del software, que también parece grabar cada una de las teclas presionadas.
El principal problema es ocasionado por el controlador en la nube del teclado, que se encargar de enviar la información a las direcciones IP vinculadas a los servidores de Alibaba. Sin embargo, Alibaba vende servicios en la nube, por lo que sugiere que los datos no necesariamente se envían a Alibaba, sino a otra persona que esta utilizando el servicio de servidores de Alibaba. Los datos, los cuales se envían en texto claro, han sido identificados como pulsaciones de teclas. Esto afectaría a todos los dueños del teclado MantisTek GK2, quienes, si alguna vez ingresaron sus datos de inicio de sesión como correo electrónico, contraseñas, números de cuenta bancarios, estos podrían estar altamente comprometidos.
Para detener el keylogger, se recomienda desinstalar el software y borrar el controlador de la nube. Como medida adicional, el usuario puede crear una política de firewall para denegar el acceso al Internet del ejecutable CMS.exe y el controlador de la nube.





















